Học SQL cơ bản với database mẫu – Hướng dẫn chi tiết cách cài đặt và sử dụng Database Northwind trong SQL Server
Nếu bạn đang bắt đầu học SQL, Northwind là bộ dữ liệu mẫu (sample database) kinh điển giúp bạn thực hành các câu lệnh truy vấn từ cơ bản đến nâng cao. Bài viết này sẽ hướng dẫn bạn từng bước từ khâu tải dữ liệu từ GitHub cho đến khi thực hiện câu lệnh SELECT đầu tiên trên SQL Server Management Studio (SSMS).
Bước 1: Tải bộ dữ liệu Northwind từ GitHub để Học SQL cơ bản với database mẫu
Trước tiên, bạn cần truy cập vào kho lưu trữ (repository) chứa file backup của database.
- Truy cập link GitHub (như trong hình:
Govern24/Northwind). - Nhấn vào nút Code (màu xanh).
- Chọn Download ZIP để tải toàn bộ thư mục về máy tính. Sau khi tải về, hãy giải nén để lấy file có đuôi
.bak.


Bước 2: Tiến hành Restore Database vào SQL Server
Sau khi đã có file backup, bạn mở SQL Server Management Studio (SSMS) và thực hiện các bước sau:
- Tại cửa sổ Object Explorer, chuột phải vào thư mục Databases.
- Chọn dòng Restore Database….
- Trong cửa sổ hiện ra, tại phần Source, tích chọn vào mục Device và nhấn vào dấu ba chấm (…) ở bên phải.
- Nhấn nút Add và tìm đến đường dẫn chứa file
Northwind.bakmà bạn đã giải nén ở Bước 1. - Nhấn OK để xác nhận file.



Bước 3: Hoàn tất quá trình khôi phục hệ thống
Khi file đã được chọn, thông tin về bộ backup sẽ hiện ra trong mục Backup sets to restore.
- Kiểm tra lại tên Database sẽ được tạo (thường là NORTHWND).
- Nhấn OK để bắt đầu quá trình khôi phục.
- Khi xuất hiện thông báo “Database ‘NORTHWND’ restored successfully”, chúc mừng bạn đã cài đặt thành công!

Bước 4: Kiểm tra cấu trúc bảng dữ liệu
Sau khi restore, bạn nhấn Refresh lại mục Databases. Lúc này, database NORTHWND sẽ xuất hiện. Bạn có thể mở rộng mục Tables để thấy các bảng dữ liệu thực tế như:
dbo.Customers(Khách hàng)dbo.Orders(Đơn hàng)dbo.Products(Sản phẩm)dbo.Employees(Nhân viên)

Bước 5: Viết câu lệnh SQL đầu tiên và thực thi
Để bắt đầu làm việc với dữ liệu, bạn thực hiện theo các bước:
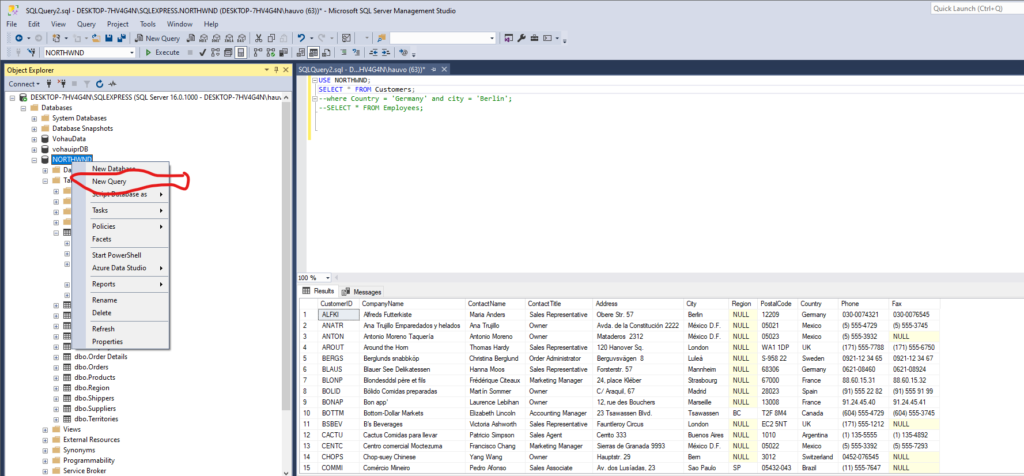
- Chuột phải vào database NORTHWND và chọn New Query.
- Viết câu lệnh SQL vào vùng soạn thảo.
- Lưu ý: Luôn dùng câu lệnh
USE NORTHWND;đầu tiên để đảm bảo bạn đang thao tác đúng database. - Sử dụng câu lệnh:
SELECT * FROM Customers;để xem toàn bộ danh sách khách hàng.
- Lưu ý: Luôn dùng câu lệnh
- Nhấn nút Execute (hoặc phím tắt F5) để chạy lệnh. Kết quả sẽ hiển thị ngay bên dưới tại tab Results.


Mẹo nhỏ: Cách sử dụng Comment trong SQL
Trong quá trình viết code, nếu bạn muốn vô hiệu hóa một dòng lệnh hoặc ghi chú lại nội dung mà không muốn SQL thực thi, hãy sử dụng ký tự gạch ngang đôi --.
- Ví dụ:
--SELECT * FROM Employees;(Dòng này sẽ chuyển sang màu xanh lá và bị bỏ qua khi bạn nhấn Execute).

Việc cài đặt Database Northwind là bước đệm quan trọng để bạn làm chủ kỹ năng truy vấn dữ liệu.
Bước 6: Thực hành các câu lệnh truy vấn SQL cơ bản (Sample Queries)
Sau khi đã cài đặt thành công, hãy cùng bắt tay vào thực hiện các truy vấn thực tế để khai thác dữ liệu. Dưới đây là các ví dụ điển hình mà bạn có thể thử ngay:
1. Truy vấn danh sách Khách hàng (Customers)
Để xem toàn bộ thông tin khách hàng hoặc lọc theo điều kiện cụ thể:
- Xem tất cả:
SELECT * FROM Customers;

- Lọc theo khu vực: Bạn có thể tìm các khách hàng tại Đức và thành phố Berlin bằng câu lệnh:SQL
SELECT * FROM Customers WHERE Country = 'Germany' AND City = 'Berlin';

- Tìm kiếm chính xác theo tên: Ví dụ tìm khách hàng có tên liên hệ là ‘Yang Wang’:SQL
SELECT * FROM Customers WHERE Contactname = 'Yang Wang';

2. Truy vấn danh sách Sản phẩm (Products)
Bảng Products chứa rất nhiều thông tin hữu ích về kho hàng và giá cả:

- Lọc theo giá sản phẩm: Tìm các sản phẩm có đơn giá lớn hơn 18.0:SQL
SELECT * FROM Products WHERE UnitPrice > 18.0; - Tìm kiếm theo tên sản phẩm cụ thể: “`sqlSELECT * FROM Products WHERE ProductName = ‘Tofu’;

- Sử dụng toán tử LIKE để tìm kiếm tương đối: Tìm các sản phẩm mà tên có chứa ký tự “so”:SQL
SELECT * FROM Products WHERE ProductName LIKE '%so%';

3. Sắp xếp dữ liệu (Order By)
Để dữ liệu hiển thị chuyên nghiệp hơn, bạn nên sử dụng tính năng sắp xếp. Ví dụ, liệt kê các sản phẩm đắt nhất lên đầu bảng:

SQL
SELECT * FROM Products
WHERE UnitPrice > 18
ORDER BY UnitPrice DESC;
Bước 7: Cách lưu trữ công việc (Save Query)
Sau một buổi thực hành, đừng quên lưu lại các câu lệnh SQL của bạn để sử dụng cho lần sau:
- Nhấn chuột phải vào tab chứa code (ví dụ:
SQLQuery2.sql). - Chọn Save SQLQuery2.sql (hoặc nhấn tổ hợp phím Ctrl + S).
- Chọn nơi lưu trữ trên máy tính với định dạng
.sql.

Tóm tắt các từ khóa cần nhớ
| Từ khóa | Ý nghĩa |
| SELECT * | Lấy tất cả các cột dữ liệu |
| FROM | Chỉ định bảng cần lấy dữ liệu |
| WHERE | Thiết lập điều kiện lọc |
| LIKE | Tìm kiếm mẫu văn bản (kết hợp với %) |
| ORDER BY | Sắp xếp kết quả (ASC: tăng dần, DESC: giảm dần) |
Leave a Reply