Bạn đang tìm cách cấu hình dòng biến tần thế hệ mới Yaskawa GA500 một cách nhanh chóng và chuyên nghiệp? Thay vì thao tác thủ công trên bàn phím nhỏ hẹp, việc sử dụng phần mềm DriveWizard sẽ giúp bạn quản lý toàn bộ hệ thống tham số chỉ trong vài cú click chuột.
Trong bài viết này, mình sẽ hướng dẫn các bạn từng bước chi tiết (kèm hình ảnh thực tế) để làm chủ quy trình vận hành trên máy tính: từ việc kiểm tra cổng COM kết nối USB, quét tìm thiết bị, đến cách Read/Write tham số và đặc biệt là tính năng Monitor Online để giám sát dòng điện, tần số thời gian thực. Tutorial này cực kỳ hữu ích cho các bạn kỹ sư đang triển khai dự án hoặc bảo trì hệ thống tủ điện sử dụng biến tần Yaskawa.”
Hướng dẫn Kết nối và Đọc thông số Biến tần Yaskawa GA500
Bước 1: Kiểm tra cổng COM trong Device Manager
Trước khi mở phần mềm, bạn cần xác định cổng COM mà máy tính đã nhận diện khi kết nối cáp USB với biến tần.
- Mở Device Manager trên máy tính.
- Tìm đến mục Ports (COM & LPT).
- Xác nhận dòng YASKAWA Drive đang hiển thị cổng nào (Ví dụ trong hình là COM3).


Bước 2: Thiết lập cấu hình truyền thông (Communication Setup)
- Trong phần mềm DriveWizard, chọn tab Communication Setup.
- Connection Type: Chọn Direct link (Operator / RS232 / USB Converter / direct USB).
- Communications Port: Chọn đúng cổng COM bạn đã kiểm tra ở Bước 1 (ví dụ: COM3).
- Kiểm tra các thông số khác như Baud Rate (thường là 9600) và Parity (thường là No Parity).


Bước 3: Kiểm tra và Quét thiết bị (Scan Drive)
- Chuyển sang tab Drive Selection.
- Nhấn nút Scan Drive hoặc Test để phần mềm tự động nhận diện thiết bị.
- Hệ thống sẽ hiển thị thông tin như: Series (GA500), Model (CIPR-GA50…) và phiên bản phần mềm.


Bước 4: Đọc thông số từ Biến tần (Read Parameters)
- Trên thanh công cụ (Toolbar), nhấn vào biểu tượng Read Parameters (Quick Access).
- Một cửa sổ thông báo sẽ hiện ra để khởi tạo chương trình cho dòng GA500. Đợi thanh trạng thái chạy đến 100%.

Bước 5: Xác nhận kết quả quét và Truyền dữ liệu
- Cửa sổ Automatic Scanning Results sẽ hiện ra với đầy đủ thông số định danh của biến tần. Nhấn Close.
- Quá trình Data Transfer sẽ bắt đầu để tải toàn bộ bảng tham số từ biến tần về phần mềm.

Bước 6: Kiểm tra bảng tham số (Parameter Interface)
- Sau khi tải xong, giao diện sẽ hiển thị đầy đủ các nhóm tham số (A, B, C, D, E…).
- Bạn có thể xem các giá trị đang hoạt động (Working Value) và so sánh với giá trị mặc định (Default). Các giá trị có thay đổi so với mặc định thường được đánh dấu màu nổi bật (như màu đỏ).

Bước 7: Lưu cấu hình (Save Config)
Để lưu lại bộ tham số này vào máy tính:
- Nhấn vào menu FILE ở góc trên cùng bên trái.
- Chọn mục Save As.
- Chọn thư mục lưu trữ trên máy tính, đặt tên file (ví dụ: YDW Project) và nhấn Save.


Lưu ý: Đảm bảo cáp USB được kết nối chắc chắn trong suốt quá trình “Data Transfer” để tránh lỗi gián đoạn dữ liệu.
Hướng dẫn Giám sát Trực tuyến và Chỉnh sửa Thông số
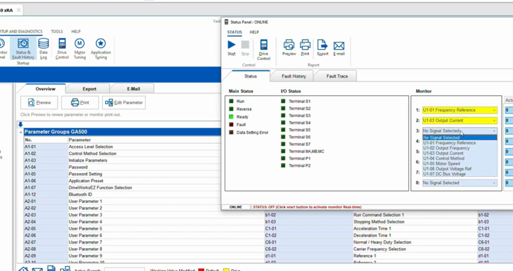
Bước 8: Mở giao diện Giám sát trạng thái (Status Panel)
- Trên thanh công cụ, chọn tab STARTUP AND DIAGNOSTICS.
- Nhấn vào biểu tượng Status & Fault History.
- Một cửa sổ Status Panel : ONLINE sẽ xuất hiện. Tại đây bạn có thể thấy trạng thái của các chân I/O (S1, S2, P1, P2…) và các trạng thái vận hành chính (Run, Reverse, Ready, Fault).

Bước 9: Chọn các thông số cần giám sát (Monitor Selection)
- Tại cột Monitor bên phải cửa sổ Status Panel, bạn sẽ thấy các dòng từ 1 đến 8 đang để mặc định là No Signal Selected.
- Nhấp chuột vào từng dòng để chọn các thông số muốn theo dõi thời gian thực.
- Các thông số phổ biến thường chọn:
- U1-01: Frequency Reference (Tần số tham chiếu).
- U1-03: Output Current (Dòng điện ngõ ra).
- U1-05: Motor Speed (Tốc độ động cơ).
- U1-07: DC Bus Voltage (Điện áp Bus DC).

Bước 10: Kích hoạt giám sát thời gian thực (Start Monitoring)
- Sau khi đã chọn xong danh sách các thông số, hãy nhấn nút Start (biểu tượng hình tam giác play) ở góc trên bên trái cửa sổ Status Panel.
- Quan sát cột Actual: Lúc này giá trị số sẽ bắt đầu nhảy và hiển thị dữ liệu thực tế từ biến tần gửi về (Ví dụ: 2.50 Hz, 0.88 A…).
- Dòng chữ trạng thái ở dưới cùng sẽ chuyển sang màu đỏ: STATUS: ACTIVE.


Bước 11: Chỉnh sửa giá trị tham số (Edit Parameter)
- Quay lại giao diện bảng tham số chính (Parameter Groups).
- Tìm đến tham số bạn muốn thay đổi. Nhấp đúp vào giá trị tại cột Working Value.
- Nhập giá trị mới phù hợp với yêu cầu vận hành. Những giá trị được thay đổi so với mặc định sẽ được phần mềm đánh dấu bằng màu sắc (thường là màu đỏ) để dễ nhận biết.

Bước 12: Ghi dữ liệu xuống biến tần (Write Parameters)
- Sau khi đã chỉnh sửa xong trên phần mềm, bạn cần nạp các giá trị này xuống thiết bị.
- Trên thanh công cụ, nhấn vào biểu tượng Write Parameters (mũi tên hướng lên).
- Đợi quá trình truyền dữ liệu hoàn tất. Lúc này, các cài đặt mới chính thức có hiệu lực trên biến tần GA500.
Mẹo nhỏ: Bạn nên nhấn Save (như Bước 7) một lần nữa sau khi đã nạp thông số thành công để lưu lại bản sao cấu hình mới nhất trên máy tính.
Leave a Reply